1 UML

2 设计原则

3 创建型模式

3.1 单例模式

3.2 工厂方法模式

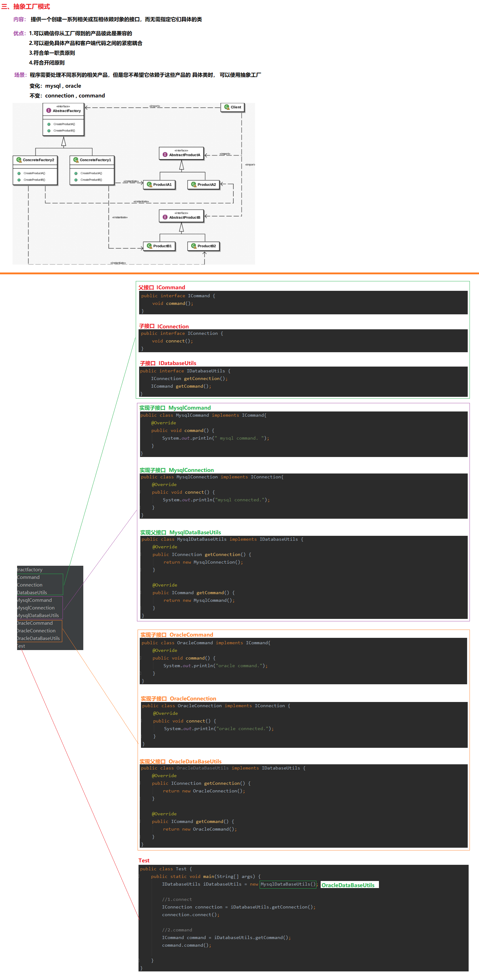
3.3 抽象工厂模式

3.4 建造者模式

3.5 原型模式

4 结构性模式

4.1 享元模式

4.2 外观模式

4.3 适配器模式

4.4 装饰者模式

4.5 组合模式

5 行为型模式

5.1 策略模式

5.2 模板方法模式

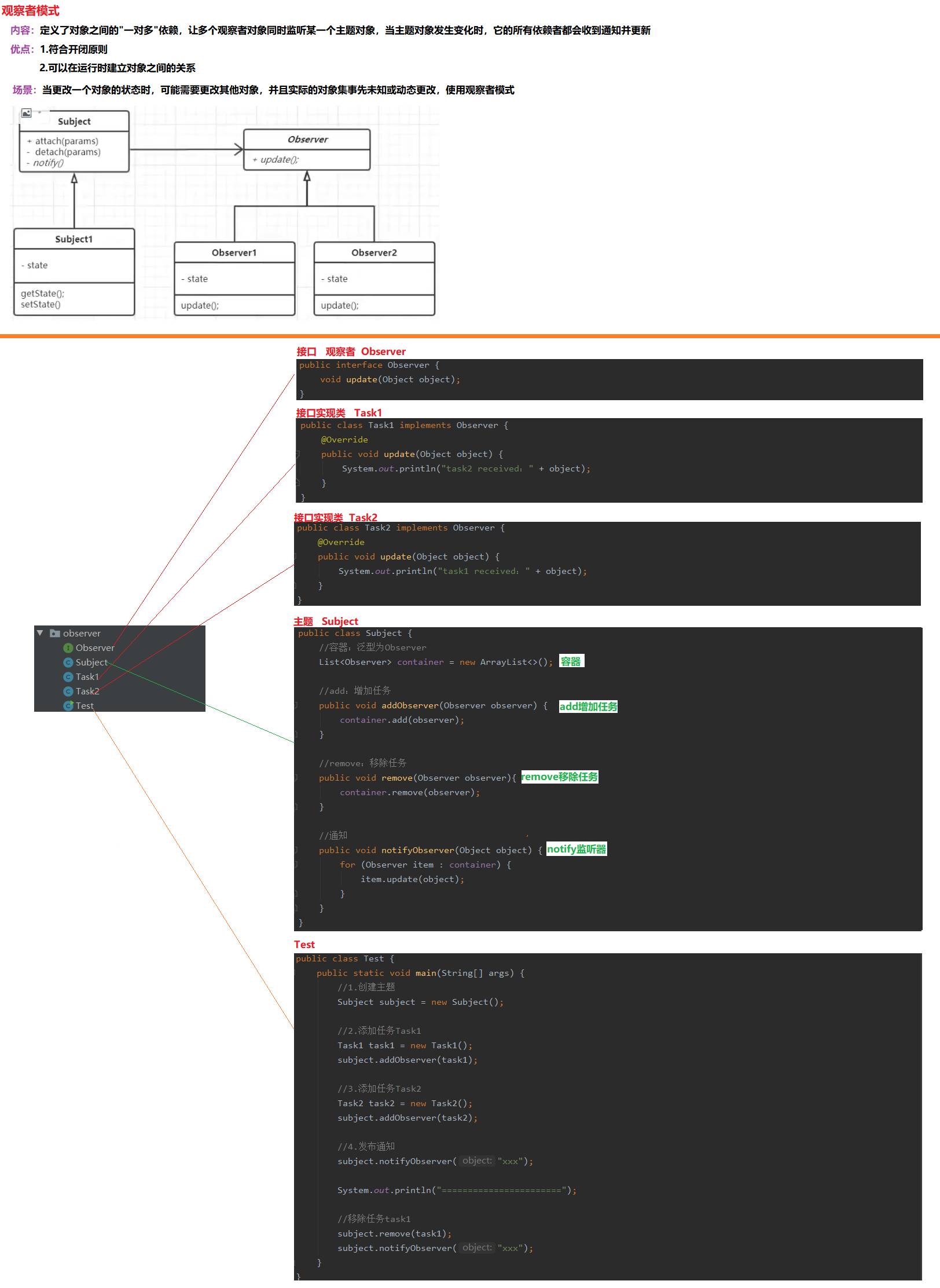
5.3 观察者模式

5.4 责任链模式

5.5 命令模式

5.6 备忘录模式

5.7 迭代器模式

5.8 状态模式