1 双向绑定
1.1 双向绑定

1.2 计算(computed):缓存问题

1.3 监听(watch):两种方式

1.4 生命周期

2 class样式与style样式
2.1 class样式:变量、对象、数组

2.2 更改样式:单击事件

2.3 样式共存:传统使用与vue使用

2.4 style样式:驼峰写法

3 条件渲染与列表渲染
3.1 v-if与v-show的区别

3.2 遍历(某个具体对象)

3.3 删除/更新(对象数组)

3.4 过滤(对象数组)

3.5 排序(对象数组)

4 事件的传播行为
4.1 传递当前对象:$event

4.2 事件的传播行为:单击事件

4.3 事件的传播行为:超链接

4.4 事件的传播行为:键盘事件

5 表单输入绑定

6 过渡效果与过滤器
6.1 css过渡/动画

6.2 过滤器

7 自定义指令与自定义插件
7.1 自定义指令

7.2 自定义插件

8 脚手架
8.1 环境搭建

8.2 部署服务器

8.3 项目源码解读

8.4 eslint代码规范工具

8.5 vuex状态管理组件
8.5.1 场景一:共享变量count打印

8.5.2 场景二:共享变量count自增

8.5.3 场景三:action实现异步调用

8.5.4 场景四:getters计算共享变量

8.5.5 场景五:mapGetters、mapActions

9 vue-resource
9.1 get请求、post请求

9.2 jsoup跨域问题

9.3 node.js读取文件:嵌套递归

9.4 promise读取文件:链式写法

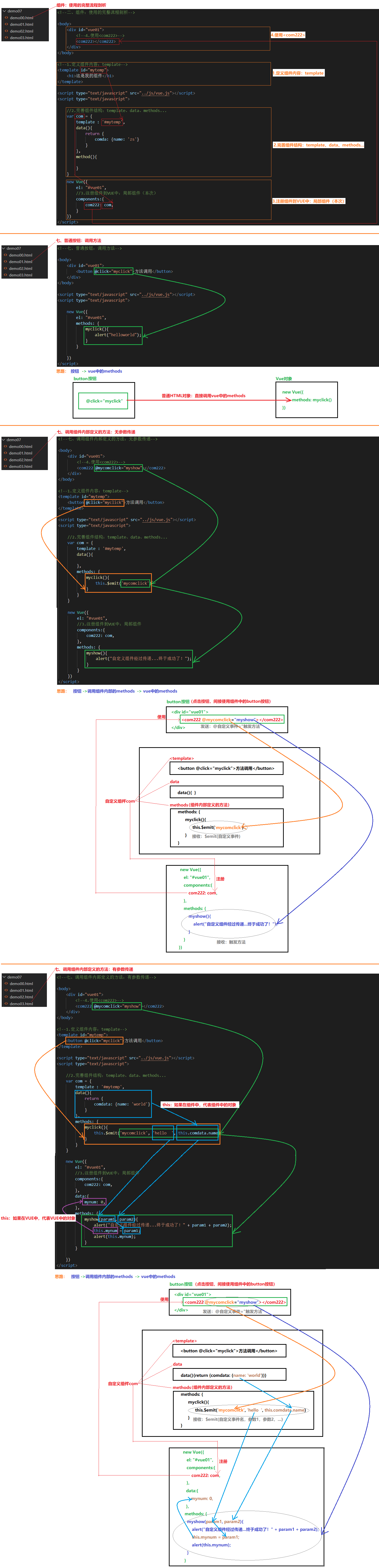
10 组件
10.1 全局组件

10.2 局部组件

10.3 内置组件:component

10.4 动态组件

10.5 组件的过渡效果

10.6 组件的参数传递

10.7 调用组件内部定义的方法

11 ref引用和render渲染函数
11.1 ref引用

11.2 render渲染函数
